
În ultima perioadă am dezvoltat CRM-ul de Producție, pentru a se plia mai bine pe scenariile întâmpinate pe liniile de fabricație. Acest CRM se poate folosi în următoarele situații:
- urmărire prestări servicii, predefinind taskuri de executat pentru fiecare lucrare în parte
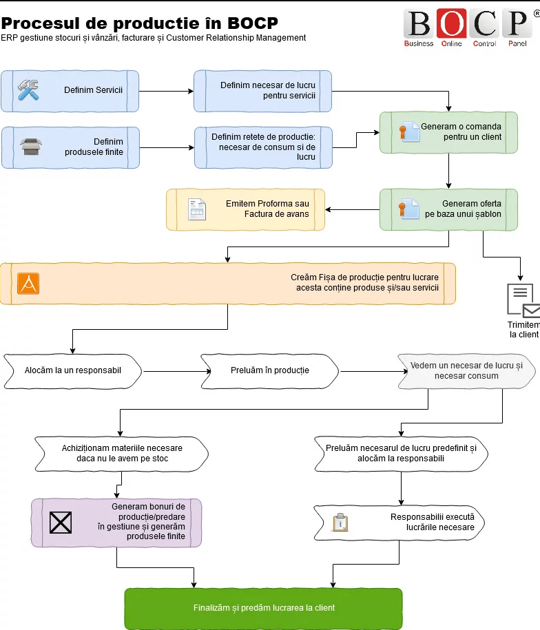
- realizare produse la comandă
- realizare produse pe baza unor rețete predefinite de producție sau creare pachete de produse la cerere, urmărire componente și necesar achiziții
Cui se adreseaza acest soft?
Am dezvoltat această aplicație online în cadrul ERP-ului pe baza cerințelor de la clienților. Programul se pliază cel mai bine la scenariile de utilizare în manufacturi mici sau mijlocii, startup-uri și mici producători care lucrează deja cu o echipă de tehnicieni și au deja sau acum definesc liniile de producție. Pentru cei care doresc doar scăderea materiilor prime și producerea produselor finite în gestiune recomandăm varianta simplă cu CloudGest + Bonuri de Producție iar pentru lucrări mai complexe care durează mai multe zile sau pe bază de programare venim cu soluții de urmărire costuri, necesar de lucru, necesar achiziții, rețete pentru consum, servicii externe, taskuri pentru utilizatori, astfel acoperind nevoia de a urmări într-o singură aplicație toate aspectele procesului de producție.
Ce aduce în plus CloudSales CRM Producție?
- definire nomenclator servicii/lucrări
- definire necesar de lucru pentru servicii predefinite
- definire necesar consum pentru lucrări
- definire produse finite și semi-finite
- dosar de producție
- predefinire taskuri de efectuat pentru servicii și produse finite
- alocare taskuri la utilizatori
- se pot introduce costurile de prestare a serviciilor, taskurilor cât și alte costuri conform facturilor primite de la terți
- se pot introduce și servicii prestate de terți ca și cost pentru a calcula adaosul pentru fiecare lucrare în parte
- rapoarte de producție
Prezentare scenarii în care se poate folosi CloudSales CRM Producție:
Flux de lucru- realizare produse la comandă
- Alina dorește să își deschidă un magazin și caută pe internet o echipă care să îi creeze un astfel de magazin sub forma unui container metalic.
- Mihaela, angajata firmei, primește comanda pe baza căruia predefinește un necesar de lucru, apoi face oferta de preț pentru Alina.
- După ce oferta de preț a fost acceptată, emite un contract pe baza unui șablon predefinit.
- Apoi generează o factură proformă sau fiscală de avans.
- Se crează fișa de producție cu termen de implementare și se alocă la responsabil.
- Task-urile pentru realizarea producției se alocă persoanelor responsabile.
- Predefinește un necesar de lucru, un necesar de consum (produse consumate) și servicii prestate de terți.
- După finalizarea fiecărei etape de producție, se emite un deviz de lucrări și factura finală, iar fișa de producție se arhivează.

Flux de lucru- urmărire prestări servicii
- Firma Real Life primește o comandă de realizare magazin virtual.
- Alexandra, angajata firmei, primește comanda pe baza căruia predefinește un necesar de lucru, apoi face oferta de preț.
- După ce oferta de preț a fost acceptată, emite un contract pe baza unui șablon predefinit.
- Apoi generează o factură fiscală de avans.
- Se crează fișa de producție cu termen de implementare și se alocă la responsabil.
- Task-urile pentru realizarea producției se alocă persoanelor responsabile.
- După finalizarea fiecărei etape de producție, se emite un deviz de lucrări și factura finală, iar fișa de producție se arhivează.

Flux de lucru- realizare produse pe bază de rețete
- Cristina are nevoie de cadoul perfect pentru colegii ei așa că plasează o comandă pe site-ul cosuri.gourmetgift.ro de 3 coșuri cadou.
- Florina, angajata firmei primește comanda și o dă în producție.
- Pentru fiecare coș cadou există o rețetă predefinită, formată din materii prime și produsul finit rezultat.
- Dacă materia primă nu există pe stoc, Florina, poate să înlocuiască produsul cu unul similar, sau să facă o comandă la furnizor.
- Se poate crea o fișă de producție pentru a urmări când este gata fiecare coș (în cazul în care procesul este mai lung) sau pur și simplu se emite factura în spatele căreia se generează bonul de conversie care scade materiile prime și pune pe stoc produsele finite.

